MAM Metadata Insertion

9.2.6.3 Customise Columns for Fast Metadata search results views

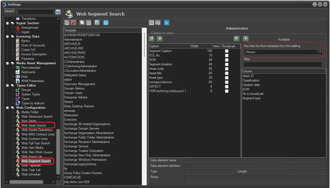
Configuring columns for Fast Metadata search results views


1. User groups

You can set the columns of the results views for Etere Web Fast Metadata editors:

- Fast Metadata Asset Search: columns can be set in Web Asset Search configuration

- Fast Metadata Segment Search: columns can be set in Web Segment Search configuration


FAST_METADATA_CUSTOMISE_COLUMNS


For both, configurations are by user groups, and flexi-metadata can also be included.


2. Single user

Once set up the columns for one or more user groups, each user can choose the columns they will see, directly from the

web page of the search results:


FAST_METADATA_ADD_REMOVE_COLUMNS

FAST_METADATA_CUSTOMISE_COLUMNS
FAST_METADATA_ADD_REMOVE_COLUMNS